@lbdudc/mini-lps v0.2.4
Mini LPS
Description
This project is a tool to generate a product from a specification. The product is a web application that includes a web client and a backend. The web client is a Vue application that uses Leaflet to display maps and interacts with the backend to get the data. The backend is a SpringBoot application that serves the data to the client.
Usage
- Install deps:
npm install - Generate product from specification:
- Cleaning the previous files:
npm run generate products/spec.json [output folder (default 'output')] - Maintaining the previous files:
npm run update products/spec.json [output folder (default 'output')]
- Cleaning the previous files:
- Clean an output folder:
npm run clean [output folder (default 'output')]- Only works when output folder is inside the current folder
- Removes every file except the folder
node_modules(to prevent having to install it again)
It is possible to prevent the linter and prettier execution over the generated code adding the argument no-lint
at the end of the generating/updating command. Example: npm run generate products/spec.json no-lint
Automatic execution of the linter before a commit
In order for the linter to run automatically, it is necessary to install the dependencies in the root folder. To achieve this, it is necessary:
- Go to the root directory.
- Execute the command
npm install
This will cause that, before a commit is executed, the linter applies the styles automatically in all those files that were modified.
Product specification
Extra options
- client_deploy_url: full URL where the web client will be accessible, including protocol, domain, port (if needed) and subdomains. URL should not finish with slash (/)
- geoserver_url: full URL to the GeoServer instance
- server_deploy_url: full URL without protocol where the backend will be accessible, including domain, port (if needed) and subdomains. URL should not finish with slash (/)
- server_deploy_port: port where the backed will be launched on. This port does not need to match any part of the server URL, but it is a local port
Default values:
{
"basicData": {
"extra": {
"client_deploy_url": "http://localhost:1234",
"client_deploy_port": "1234",
"geoserver_url": "http://localhost:9001/geoserver",
"server_deploy_url": "localhost:8080",
"server_deploy_port": "8080"
}
}
}Feature model
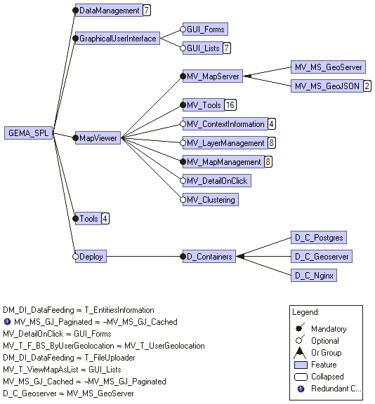
A visual representation of the Featore Model can be found in the file src/platform/model.png.

Authors
| Name | |
|---|---|
| David De Castro | david.decastro@udc.es |
| Alejandro Cortiñas | alejandro.cortinas@udc.es |
| Victor Lamas | victor.lamas@udc.es |
| María Isabel Limaylla | maria.limaylla@udc.es |
License
This project is licensed under the MIT License - see the LICENSE.md file for details