1.5.0 • Published 4 years ago
@schema-plugin-flow/sifo-model v1.5.0
sifo-model
前端插件管理模型
schema plugins management model
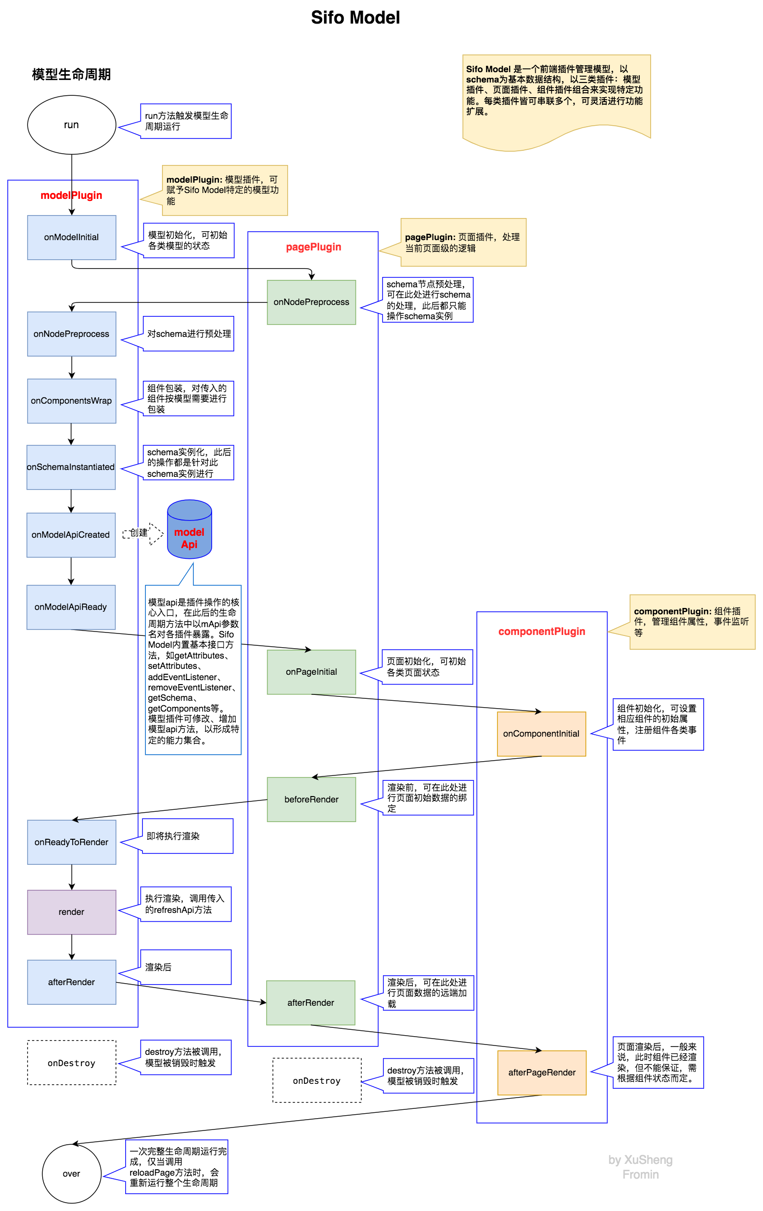
Sifo Model 是一个前端插件管理模型,以schema为基本数据结构,以三类插件:模型插件、页面插件、组件插件组合来实现特定功能。每类插件皆可串联多个,可灵活进行功能扩展。
SifoModel 类
SifoModel实例化参数
| 参数 | 说明 | 类型 | 是否必传 | 默认值 |
|---|---|---|---|---|
| namespace | 命名空间 | string | 是 | - |
| refreshApi | 刷新执行接口, 参数为callback,如有,应在刷新完成后回调 | function | 是 | - |
| schema | schema | object | 是 | - |
| plugins | 插件 | array:{ componentPlugin, pagePlugin, modelPlugin }, { modelPlugin: otherModelPlugin } | 是 | - |
| modelOptions | 模型选项,详情见参数说明 | object | 否 | - |
modelOptions参数说明
| 参数 | 说明 | 类型 | 是否必传 | 默认值 |
|---|---|---|---|---|
| externals | 任意外部信息 | object | 否 | {} |
| components | 组件 | object | 否 | {} |
| modelApiRef | 模型接口外传方法,调用参数为 mApi(接口构建完成时) 或 null(模型销毁时) | function: mApi => void | 否 | - |
| getModelPluginArgs | 获取模型插件实例化时的构造函数参数, 构造参数也可在传入 modelPlugin 时提供, 见后文 argsProvider | function:(modelPluginId, info) => (arg1, arg2, ...) | 否 | - |
代码示例
import SifoModel from '@schema-plugin-flow/sifo-model'; // const plugins = [ { componentPlugin, pagePlugin, modelPlugin: ModelPluginA }, { modelPlugin: { plugin: ModelPluginB, argsProvider: (mId, info) => { return [arg1, arg2]; } } } ]; const refreshApi = (callback) => { // do refresh callback(); }; const modelApiRef = (mApi) => {}; const modelOptions = { modelApiRef, }; const sifoModel = new SifoModel( namespace, refreshApi, schema, plugins, modelOptions); // 运行 sifoModel.run(); // do something ... // 销毁 sifoModel.destroy();
schema 格式规范
{
"id": "id001",// 节点唯一标识,不可重复,插件都是以此id进行节点区分。
"component": "Container",
"attributes": {
"label": "L001"
},
"children": [
{
"component": "Container",
"attributes": {
"id": "id002",// 如节点id未定义,将尝试使用此id。只在实例化时取一次。
"rules": {}
},
"children": [
{
}
]
}
]
}模型生命周期与插件生命周期方法
模型在实例化后,调用实例的 run 方法触发生命周期执行。插件可按需注册生命周期方法,每个生命周期方法后的【】标注表示其在整个模型生命周期上的执行次序,方法详情见下文。一般来说,生命周期方法的参数为:
params:{ mApi, event }
其中 mApi 是模型接口,详细说明见下文。
在模型销毁前,调用实例的 destroy 方法将先后触发页面插件和模型插件的 onDestroy 生命周期方法,插件可在此时进行一些数据清除等操作。
render:【12】说明:非显式方法,模型渲染,调用的是实例化参数 refreshApi方法。
componentPlugin 组件插件
type: object
onComponentInitial:【9】说明:组件初始化afterPageRender: 【15】说明:页面渲染后, 这时组件一般(不能保证)已经渲染
代码示例
const changeHandler = (context, value, ...args) => { const { event, mApi } = context; const { key, eventName, next, stop, getAttributes } = event; const newValue = value + 'test'; // event.getOldAttributes(key);// 获取操作前的属性 // mApi.getAttributes(key); mApi.setAttributes(key,{ value: newValue, label: "testLabel", }); event.next(newValue, ...args);//修改对后续插件的入参 // event.stop();//阻止后续插件的执行 }; const componentPlugin = { // 为id为subject的schema节点注册组件插件 subject:{ onComponentInitial: params => { const { event, mApi } = params; mApi.setAttributes(event.key, { label:'test', }); mApi.addEventListener(event.key, 'onChange', changeHandler); mApi.watch(event.key,(ctx, updates, oldState)=>{ // updates 是触发观测的变更,oldState是变更前的状态 }); }, afterPageRender: params => { const { event, mApi } = params; } } }
pagePlugin 页面插件
type: object
onNodePreprocess:【2】说明: 对节点动态修改onPageInitial:【8】说明:页面初始化beforeRender:【10】说明:渲染前afterRender:【14】说明:渲染后onDestroy: 【17】 说明:destroy被调用时触发
代码示例
const watchSubject = ({ mApi, event }, changes) => { mApi.setAttributes('test', { checked: changes.isTest === true }); }; const pagePlugin = { onNodePreprocess: (node, informations) => { return node; }, onPageInitial: params => { const { event, mApi } = params; // do something... }, beforeRender: params => { const { event, mApi } = params; }, afterRender: params => { const { event, mApi } = params; // do something... mApi.watch('setTestWatch',(ctx, payload1, payload2)=>{ console.log('自定义watch', payload1, payload2); // { watchdata: '1111' }, "other" }); setTimeout(() => { mApi.dispatchWatch('setTestWatch', { watchdata: '1111' }, "other"); }, 0); mApi.watch('subject', watchSubject); }, onDestroy: parmas => { // do something } };
modelPlugin 模型插件
type: class
onModelInitial:【1】 说明:非显式方法,等同于new modelPluginonNodePreprocess:【3】说明: 对schema预处理onComponentsWrap: 【4】说明:组件包装onSchemaInstantiated:【5】 说明:schema实例化onModelApiCreated: 【6】说明:模型接口创建,仅在此周期内能够修改mApi接口onModelApiReady: 【7】说明:mApi 装饰完成onReadyToRender:【11】 说明:即将进行渲染afterRender:【13】说明:渲染后onDestroy: 【17】 说明:destroy被调用时触发
代码示例
class modelPlugin { // 用来标识模型插件身份 static ID = 'xxx_model_plugin'; constructor(props) { const { test } = props;// 从getModelPluginArgs来 this.schemaInstance = null; this.mApi = null; } onNodePreprocess = (node, informations) => { const { instanceId, namespace, externals } = informations; return node; } onComponentsWrap = components => { return wrappedComponents; } onSchemaInstantiated = params => { const { event } = params; const { schemaInstance } = event; // 将实例保存起来 this.schemaInstance = schemaInstance; // 从id节点(传id时)或根节点向下层遍历 this.schemaInstance.loopDown((node) => { if ('test' === node.id) { node.marked = true; // ... return false;// 返回false,则不再继续遍历 }; if(node.id === 'endNode'){ return 'continue';// 返回 continue,则不再沿此分支上继续遍历,但依然遍历兄弟分支 } }[, id]); // 从id节点向根节点遍历 this.schemaInstance.loopUp((node)=>{},id); } onModelApiCreated = params => { const { mApi, event } = params; const { applyModelApiMiddleware } = event; // 定义setAttributes中间件 const setAttrsMiddleware = next => (...args) => { console.log('modeltest: setAttributes in mApi'); // do something ... return next(...args); } // 对mApi的setAttributes方法进行再组装 applyModelApiMiddleware('setAttributes', setAttrsMiddleware); // 为mApi新增formatFunc方法 applyModelApiMiddleware('formatFunc', (next, isEnd) => value => { console.log('modeltest: formatFunc in mApi', this.mApi.testFunc, args); let formatValue = value; if (invalidate(value)){ // 是最后一个方法 if (isEnd) { return 'invalidate'; } } else { formatValue = format(value); } return next(formatValue); }); } onModelApiReady = params => { const { mApi, event } = params; } onReadyToRender = params => { const { mApi, event } = params; } afterRender = params => {} onDestroy = parmas => { // do something } }
使用示例
const plugins = [
{
modelPlugin: ModelPluginA,
pagePlugin: {}
},
{
modelPlugin: {
plugin: ModelPluginB,
// 提供实例化构造参数
argsProvider: (mId, info) => {
return [arg1, arg2];
}
}
}
]生命周期关系图

mApi 模型接口
mApi说明
| 方法名 | 参数/类型 | 返回值类型 | 描述 | |
|---|---|---|---|---|
| namespace | ✘ | string | 命名空间,非方法 | |
| instanceId | ✘ | string | 模型实例Id,非方法 | |
| getExternals | () | object | 获取externals数据 | |
| getGlobalData | (key: string) | object | 获取存储在key值下的数据对象,globalData是一个公共数据容器 | |
| setGlobalData | (key: string, value) | ✘ | 存储一个指定key的数据对象 | |
| getAttributes | (id: string) | object | 获取指定节点的属性(attributes)值,若 schema 中无对应id,则返回undefined | |
| setAttributes | (id: string, attributes: object , refreshImmediately: bool = true) | instanceOf(Promise) | 设置指定id节点的 attributes ,refreshImmediately 表示是否立即刷新,默认为true, 批量设置属性时建议传入false,在设置完后调用refresh接口批量刷新 | |
| replaceComponent | (id: string, componentName: string) | ✘ | 更换schema上标识的渲染组件名 | |
| getComponentName | (id: string) | string | undefined | 获取指定id的渲染组件名 |
| queryNodeIds | (selector: string/Function, direction?: 'loopDown'/'loopUp', startId?: string) | string[] | 按指定条件查询 schema 节点 id 列表, selector 格式如:"component==Input"、 "attributes.rules.required==true"、 node => (node.component == 'Input'); direction 遍历方向,默认 loopDown; startId 遍历的起始节点 id,loopDown 时默认从根节点开始 | |
| addEventListener | (id: string, eventName: string, handler: function , prepose: bool = false) | ✘ | 组件注册监听事件,详细说明见下文 | |
| removeEventListener | (id: string, eventName: string, handler: function , prepose: bool = false) | ✘ | 组件注销监听事件 | |
| hasEventListener | (id: string, eventName: string) | bool | 对指定组件事件是否有进行监听 | |
| watch | (key: string, handler: function) | ✘ | 注册观测事件,一般用于观测指定id节点(key参数)的属性变化,也可用于自定义观测,详细说明见下文 | |
| removeWatch | (key: string, handler: function) | ✘ | 注销观测 | |
| dispatchWatch | (key: string , payload1: any, payload2: any, ...) | ✘ | 分发观测事件,只允许对自定义观测进行分发,节点属性变化由setAttributes分发 | |
| reloadPage | (object?: { externals , plugins }) | ✘ | 创建新实例,重新加载页面,reloadPage 将重跑所有生命周期。 | |
| refresh | () | instanceOf(Promise) | 强制刷新页面,一般是在批量更新了节点属性后调用 | |
| getInitialSchema | () | object | 获取初始schema | |
| getSchema | () | object | 获取渲染时schema | |
| getComponents | () | object | 获取渲染时components |
mApi 附加说明
addEventListener:- 优先级高于普通属性,即注册的监听事件会覆盖相应eventName的普通属性。
- prepose 参数表示是否将事件注册前置,即先于非前置注册的事件触发,默认不前置,同一级别内遵循先注册先触发原则。移除事件监听时 prepose 参数需要与注册时的 prepose 参数相一致。
- event handler 的参数第一位是
context,context包含event和mApi。context后是事件原始参数,依照原始参数顺序排列。 - event.key 是 addEventListener 的对象 id(即id参数)。
- event.getOldAttributes(id) 可获取事件开始执行前指定id的属性。mApi.getAttributes 可获取事件执行到当前时,指定id的属性。要特别指出的是,event handler 内直接用 mApi.getAttributes 得到的属性不能保证是最终属性,如果需要获取事件执行结束后的最终属性(因为事件监听方法后可能还有其它插件注册了事件监听),可在 mApi.setAttributes(...).then 等异步方法回调内实现。
- event.getUpdatedStates() 可获取事件执行到当前时,所有发生过更新的节点属性。
- event.next(...args) 可修改对后续插件的入参(不包含context),无修改时不需调用。
- event.stop() 将阻止后续插件的执行。
- 有些事件需要返回值,可以在事件后直接 return 返回值,event.eventReturnValue 记录前一个插件事件(如有)的返回值。
watch:- watch 一般用于观测指定 id 节点(即key参数)的属性变化,也可用于自定义观测。此处的观测应与
addEventListener的组件事件监听相区别:组件事件触发源是相应的component,而观测事件触发源是 mApi.dispatchWatch 或 mApi.setAttributes 。 - watch 本质上是一种特殊的 EventListener,其 event handler 与
addEventListener的 event handler 完全一致,相应参数说明与注意事项请参照上文。 - event handler 的事件原始参数,在观测属性变化时,参数分别是
相应id节点属性的变更和变更前的属性;在自定义观测时,是 dispatchWatch 传的参数。 - event.key 是 watch 的对象名,即观测的节点 id 或自定义观测的事件名。
- mApi.dispatchWatch 分发观测事件,只允许对自定义观测进行分发,节点属性变化由 setAttributes 分发。在串联插件的 event handler 中引起的属性变化,是在所有 event handler 执行完成后用最终变化状态进行事件分发。
- 在 event handler 中执行 setAttributes 时,应注意避免引起循环触发。同时也要注意不应滥用 watch,否则将增加状态维护的复杂度。
- watch 一般用于观测指定 id 节点(即key参数)的属性变化,也可用于自定义观测。此处的观测应与