@virtuals-protocol/game v0.1.9
Usage
This is the github repo for our NPM package. Refer to usage examples here: https://www.npmjs.com/package/@virtuals-protocol/game
Get a GAME API key in the console https://console.game.virtuals.io/
If you have any trouble, contact Virtuals support or DevRel team members via Discord or Telegram.
Installation
To install the package, run:
npm install @virtuals-protocol/gameGame-starter
In the game-starter folder is a starter project that will get you up and running with a working agent in minutes.
Go into the folder's readme for instructions are on how to get started.
Examples
In the examples folder, there are two self contained examples: a twitter agent and a telegram agent.
Just compile with npm run build and npm start to run! (make sure you have an API key first!)
Plugins
In the plugins folder are various plugins that can give your agent more functionality.
Each plugin comes with an example file. Click into the plugin's src folder to run the example.ts file!
Plugins are always open source and we welcome contributions!
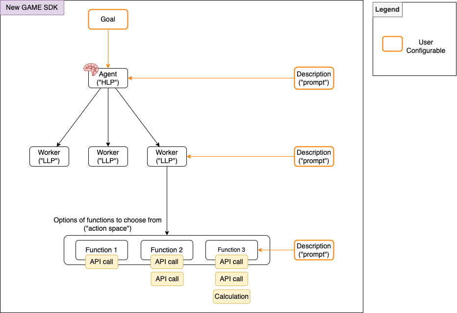
Components and Architecture Overview
At a high level, this SDK allows you to develop your agents powered by the GAME architecture in its most full and flexible form. The SDK is made up of 3 main components (Agent, Worker, function), each with configurable arguments. Our docs expands in greater depth G.A.M.E Docs.

Agent (a.k.a. high level planner)
- Takes in a Goal
- Drives the agent's behavior through the high-level plan which influences the thinking and creation of tasks that would contribute towards this goal
- Takes in a Description
- Combination of what was previously known as World Info + Agent Description
- This includes a description of the "world" the agent lives in, and the personality and background of the agent
Worker (a.k.a. low-level planner)
- Takes in a Description
- Used to control which workers are called by the agent, based on the high-level plan and tasks created to contribute to the goal
Function
- Takes in a Description
- Used to control which functions are called by the workers, based on each worker's low-level plan
- This can be any executable
License
This project is licensed under the MIT License.