kurento-group-call v0.0.3
Kurento Group Call
Simple javascript library build on Node.js used to initiate a group call using Kurento Media Server. This library uses WebRTC for establishing a many to many video and audio call.
This library has used this java implementatioan as a blueprint (https://github.com/Kurento/kurento-tutorial-java/tree/release-5.1/kurento-group-call).
For more in deep information please have a look at this site describing the concepts behind (http://builds.kurento.org/dev/latest/docs/tutorials/java/tutorial-6-group.html !! not available any more).
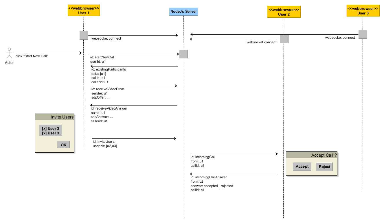
Internals
Communication / Activity Diagram

Installation
You can install this nodejs library using npn (https://www.npmjs.com/package/kurento-group-call).
For starting the example:
cd example
npm install
node server.jsThis example is currently only running with Chrome or Firefox.
Usage
11 years ago
11 years ago
11 years ago
11 years ago
11 years ago
11 years ago
11 years ago
11 years ago
11 years ago
11 years ago