sql-dao v1.4.1
node-sql-dao
Data access objects providing an abstract interface to persistence. So you can use them as usual Objects (in OOP) and simply call the "save" method to store them, without messing around with database specific things like SQL statements.
Table of Contents
- Features
- Installation
- Example DatabaseAccessObject
- Methods (CRUD & Validate)
- Custom Queries
- Relations
- Transactions
- Generator
- Contributing & Development
Features
- The abstract
DatabaseAccessObjectclass providing easy methods for CRUD (create, read, update, delete) - Also create, read, update, delete relations
- Model validation (required, length, numeric, ...)
- Extensible: add own validators, databases, etc.
- Supports transactions (rollback)
- Generate the DAO directly from your database schema
TODOs
- Generate relations
- Add more validators (e.g. date)
- Add more databases (for now only MySQL)
Installation
npm install sql-daoExample DatabaseAccessObject
Just extends the DatabaseAccessObject
const DatabaseAccessObject = require('sql-dao').DatabaseAccessObject
// ... more includes ...
class Example extends DatabaseAccessObject {
// override the abstact methods
}Take a look on a complete file: ./Example.js
Methods (CRUD & Validate)
The DatabaseAccessObject provides easy methods for CRUD.
Create
let example = new Example()
example.name = 'Test'
await example.insert()
console.log('inserted with PK: ' + example.id)Read
// find all
let examples = await Example.find()
// find some
let whereClause = new WhereClause('?? = ?', ['name','Test']) // will prepare params
let examples2 = await Example.find(whereClause)
// use model as search template
let example = new Example()
example.name = 'Test'
let examples3 = await example.search()Update
let example = new Example()
example.id = 1 // PrimaryKey
example.name = 'Test2'
await example.update()
/*
* create or on duplicate update
* e.g. when name is unique constraint in db
*/
let example = new Example()
example.name = 'Test2'
await example.save()Delete
let example = new Example()
example.id = 1 // PrimaryKey
await example.delete()Validate
let example = new Example()
example.name = 'Test'
if (example.validate()) {
example.save()
} else {
console.error(example.errors.join("\n"))
}Custom Queries
You could also send a custom query in the model like this:
class Order extends DatabaseAccessObject {
findLastId () {
const db = this.getDatabaseConnection()
let query = 'SELECT MAX(id) FROM ?? WHERE active = ?'
query = db.prepareQuery(query, ['order', 1])
const result = await db.sendQuery(query)
// parse query
}
// ...
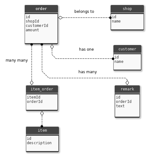
}Relations
For defining relations you can override the getRelations method.
Example:

// ...
class Order extends DatabaseAccessObject {
/**
* @returns {Relation[]}
*/
static getRelations () {
return [
new RelationBelongsTo('shop', 'shopId', Shop, 'id'),
new RelationHasOne('customer', 'customerId', Customer, 'id'),
new RelationHasMany('remarks', 'id', Remark, 'orderId'),
new RelationManyMany('items', 'id', Item, 'id', 'item_order', 'orderId', 'itemId')
]
}
// ...
}Complete file: ./example/Order.js
Notices about relations
⚠️ Don't create recursive relations (e.g. belongsTo in Order & hasOne in Shop)
find
- will fetch any referenced objects
insert
- will insert any new referenced objects and relations (ManyMany)
- will update existing referenced objects
update
- will insert referenced objects with undefined primary key
- will update referenced objects with defined primary key
- will delete "hasMany" referenced objects (when removed from array)
- will delete "ManyMany" relations (when removed from array)
- will not delete missing referenced objects on "hasOne" or "belongsTo"
delete
- only deletes "hasMany" and relations from "ManyMany", rest could be used somewhere else
- for other you can override the beforeDelete/afterDelete methods
save
- will save (insert on duplicate update) referenced objects
- will delete "hasMany" referenced objects (when removed from array)
- will delete "ManyMany" relations (when removed from array)
- will not delete missing referenced objects on "hasOne" or "belongsTo"
Transactions
/*
* When an statement fails, rollback previous statements
*/
let dbConn = Example.getDatabaseConnection()
let transaction = dbConn.createTransaction()
let example1 = new Example()
let example2 = new Example()
try {
await example1.insert(transaction)
await example2.insert(transaction)
await dbConn.commitTransaction(transaction)
} catch (e) {
await dbConn.rollbackTransaction(transaction)
}Generator
First create a config file for database (see https://www.npmjs.com/package/mysql):
// just an example
module.exports = {
host: '127.0.0.1',
user: 'root',
password: '',
database: 'dao_example'
}Then call the generator script.
Usage:
Usage: gen-mysql [options]
Options:
-c, --config <path> path to db config file
-t, --table <name> table name (otherwise all)
-d, --destination <path> path where files should be created (default: ".")
-h, --help output usage informationExample:
$ node ./node_modules/sql-dao/gen-mysql.js -c ./config/db.config.js -t example -d ./libFor an example output see ./Example.js
Contributing & Development
Style
https://github.com/standard/standard
Testing
Set up test database:
- put config here: ./example/db.config.js
- insert testdata from here: ./example/testdata.sql
Run mocha tests:
npm test
Check code coverage (creates "./coverage/index.html"):
npm run-script cover
Release
Using: https://github.com/conventional-changelog/standard-version
On master branch:
npm run release
4 years ago
5 years ago
5 years ago
5 years ago
5 years ago
5 years ago
5 years ago
5 years ago
5 years ago
5 years ago
5 years ago
5 years ago
5 years ago
6 years ago
6 years ago
6 years ago
6 years ago
7 years ago
7 years ago
7 years ago
7 years ago
7 years ago
7 years ago
7 years ago
7 years ago
7 years ago
7 years ago
7 years ago
7 years ago